Planned Data in Healthcare

A microservice platform for coordinating patient care across organisations and providers, built on FHIR R5 standards in a Swedish healthcare context.

Project Architecture Partners Document Presentations Contact Disclaimers

Project

PDHC - Patient in the centre

PDHC — Planned Data in Healthcare — is a software platform built to support the coordination of patient care across organisations and providers in a Swedish healthcare context. A Vinnova-funded (2023–2028) public–private collaboration, the project demonstrates solutions that support the transition of healthcare from intervention-based care to continuous health management along the patient trajectory.

The central premise is straightforward: healthcare involves multiple parties — patients, clinicians, care providers, administrative staff — and the data that flows between them must be structured, secure, and standards-compliant. PDHC addresses this by decomposing the problem into discrete microservices that communicate through well-defined APIs, all grounded in the FHIR R5 specification, the most current version of the international standard for health data exchange.

The project is based on preplanning data around locally developed healthcare processes. Once a workflow is defined, data collection can be fully structured and reused across EMRs, quality registries, and clinical research protocols. A better information service layer promotes interprofessional interoperability and patient participation.

Background

Semantic interoperability enables healthcare systems to share and understand data consistently, ensuring information keeps its meaning across settings. This is essential for outcomes-driven services, where accurate, comparable data is required to measure results, improve care quality, and drive evidence-based decisions. It is a foundation in the drive for personalised and precision medicine.

Subprojects

Subproject 1 — Specialty-Level Healthcare

Concomitant processes for collecting the correct information for better clinical management, EMR documentation, reporting to quality registries, and clinically embedded observational research. More than 800 patients have participated. Partners: Region Västra Götaland, Swedish Airway Quality Registry, Cambio, Karolinska Institutet.

Subproject 2 — Rare Diseases

Distributed support for patients with rare diseases. Standard information models for self-management support in rare diseases enable assistance for correct disease management across national borders. A forceful application of semantic interoperability standards simplifies real-time support and quality control. Partners: SOBI/FLORI, Karolinska Institutet.

Subproject 3 — Patient Self-Monitoring

Patient self-monitoring is highly desired by patients and providers. Current legislation and technical shortcomings have resulted in widespread development of monolithic solutions. While excellent within a single diagnosis and data stream, they become expensive and difficult to maintain. This subproject aims at understanding general requirements and real-world testing of interoperable solutions. Partners: Region Uppsala, Medituner AB, Cambio, Astma Allergi Förbundet.

Subproject 4 — Secondary Prevention in Heart Disease

Secondary prevention in heart disease could diminish further morbidity and improve quality of life. We have developed a simple administrative routine for calculating the need to meet the patient based on quality registry data, now aiming to connect this to secondary prevention support in primary health care. Partners: Region Uppsala, Karolinska Institutet, Novartis. Other partners will join.

Design Principles

Common to all activities are the following:

Local Planning Tools

Planning of care must be done with locally available tools

Real-time Feedback

Preplanning of data allows for real-time principles in feedback

Avoid Post-organisation

Avoid post-organisation of data due to costs and risk of errors

Standards First

Built on FHIR R5, with compatibility for OpenEHR, SNOMED CT, LOINC, and OMOP

Security by Design

OAuth 2.0 with PKCE, JWT tokens, audit trails, and rate limiting built into every service

Test Discipline

Every deployment step has corresponding tests — no step advances if its tests fail

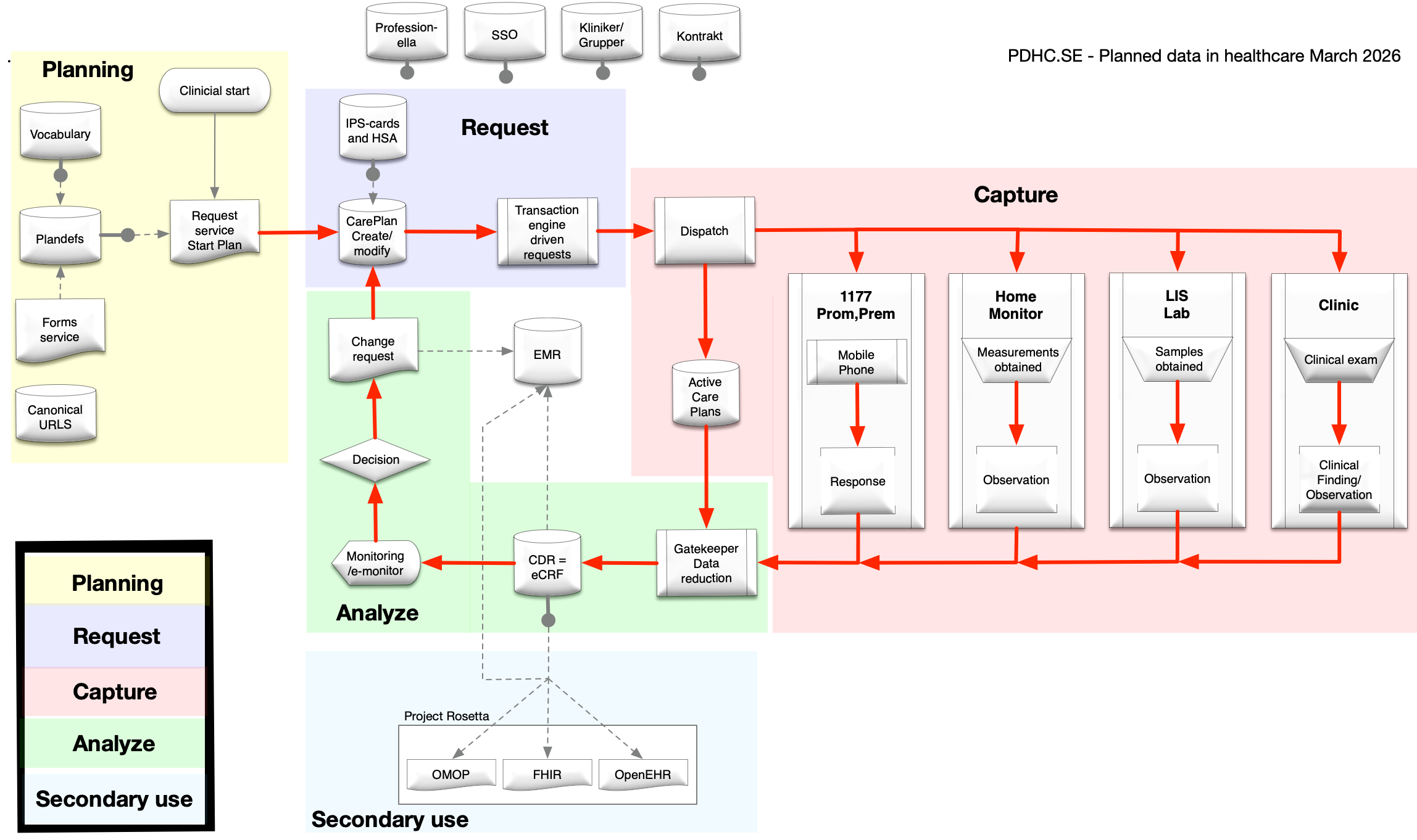
Architecture & Services

The platform consists of eleven microservices, seven actively developed and four defined as stubs awaiting future implementation. All services are written in Python using Flask, persist data in PostgreSQL, and run inside Docker containers. The platform is deployed on a Mac Mini server behind nginx, with SSL termination at the reverse proxy layer.

PDHC Platform Architecture

Click to enlarge

Active Services

SSO.pdhc
Active

Authentication and authorisation service. Issues JWT tokens, manages user identities (patients, professionals, superusers), and handles organisation memberships. Implements OAuth 2.0 with PKCE and OIDC-compliant endpoints.

Plan.pdhc
Active

Care plan definition builder. Clinicians define reusable PlanDefinition templates composed of medical concepts, value sets, goals, and activities. Includes a web-based builder with live FHIR JSON preview and SNOMED CT / LOINC terminology support.

Forms.pdhc
Active

Questionnaire management. Transforms question definitions into FHIR R5 Questionnaire resources with lifecycle management (draft, active, retired). Versioning ensures immutability once patient responses exist.

Request.pdhc
Active

Patient records and care plan execution. Manages FHIR Patient resources, provides care plan readout with filtering and CSV export, and dispatches care plans to providers with receipt tracking.

Provider.pdhc
Active

Care provider portal. Providers authenticate via API key, receive dispatched tasks, acknowledge receipt, and submit structured completion reports. Enforces idempotency and maintains an immutable receipt trail.

IPS.pdhc
Active

International Patient Summaries. Generates standardised FHIR bundles compiling conditions, observations, medications, allergies, immunisations, and procedures into portable documents with delivery tracking.

Contract.pdhc
Active

Healthcare contracts between payers and providers. FHIR R5-compliant contract resources with version tracking, search and filter capabilities, and a web-based administration interface.

Planned Services

Analyse.pdhc
Planned

Analytics and reporting across the platform.

CDR.pdhc
Planned

Centralised clinical data repository.

Gateway.pdhc
Planned

API gateway and reverse proxy configuration.

Rosetta.pdhc
Planned

Data format translation between standards.

Partners

The PDHC project is the result of collaboration between several organizations in healthcare, academic institutions, and industry.

Document

About the Platform

The platform implements a comprehensive healthcare workflow management system built on FHIR R5 standards. It enables semantic interoperability across healthcare systems, supporting structured data collection that can be reused across EMRs, quality registries, and clinical research protocols. The system includes role-based access control, API key management, and comprehensive documentation.

Comprehensive documentation is available for download below. All documents are provided as direct downloads and do not require login or API key access.

User Manual

Detailed guide for using the platform, including workflow descriptions and step-by-step instructions.

Technical Documentation

Technical documentation for developers, including API reference, database structure and integration guides.

Deployment Guide

Step-by-step instructions for deploying the platform, including Docker setup, nginx configuration, and SSL termination.

Platform Summary

Overview of platform features, capabilities, and development status.

Presentations

Presentations and demonstration materials from the project.

Project Presentation

View the main project presentation with overview of features and capabilities.

Contact

Project Lead

Professor Martin Ingvar, MD, PhD

Karolinska Institutet

Martin.ingvar@ki.se

+46 70 484 12 47

Disclaimers

GDPR Compliance

All data handling follows GDPR (General Data Protection Regulation) standards and regulations. Personal data is handled in accordance with applicable data protection legislation.

Important Information

This platform is under active development and is intended for development and testing purposes.

Terms of Use

  • The platform may only be used for development and testing purposes
  • No sensitive patient data should be handled in the current version
  • Users are responsible for complying with applicable data protection regulations (GDPR)
  • The platform is provided "as is" without warranties

Data Protection

All data handling follows GDPR regulations. For more information about how we handle personal data or to exercise your rights under GDPR, please contact the project team.